The Daily Insight

Connected.Informed.Engaged.

news

What is a socket in C programming

Written by Rachel Young — 0 Views

What is socket programming? Socket programming is a way of connecting two nodes on a network to communicate with each other. One socket(node) listens on a particular port at an IP, while other socket reaches out to the other to form a connection. Server forms the listener socket while client reaches out to the server.

Can socket programming be done in C?

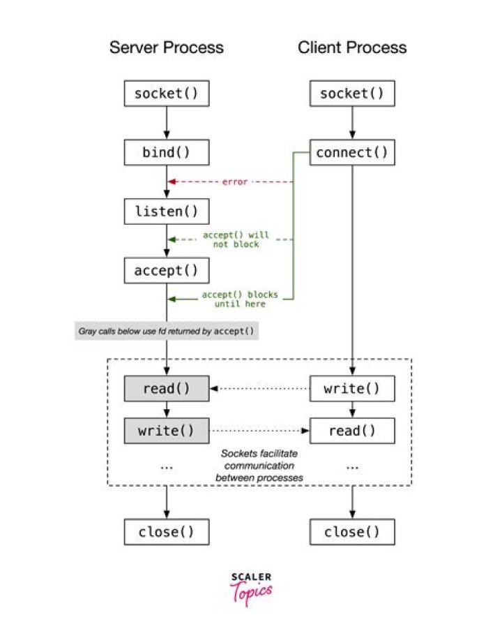
TCP/IP socket programming in C Sockets are the “virtual” endpoints of any kind of network communications done between 2 hosts over in a network. … And now the newer official standard is posix sockets api which is same as bsd sockets. This tutorial assumes that you have basic knowledge of C and pointers.

What is socket programming explain TCP socket with example?

Socket programs are used to communicate between various processes usually running on different systems. It is mostly used to create a client-server environment. … In the example, the client program sends a file name to the server and the server sends the contents of the file back to the client.

Why do we do socket programming?

Sockets allow you to exchange information between processes on the same machine or across a network, distribute work to the most efficient machine, and they easily allow access to centralized data. Socket application program interfaces (APIs) are the network standard for TCP/IP.

What is socket TCP IP?

Definition: A socket is one endpoint of a two-way communication link between two programs running on the network. A socket is bound to a port number so that the TCP layer can identify the application that data is destined to be sent to. An endpoint is a combination of an IP address and a port number.

Is listen () blocking?

listen() is non-blocking.

How do I open a socket?

Create a ServerSocket , specifying a port to listen on. Invoke the ServerSocket ‘s accept() method to listen on the configured port for a client connection. When a client connects to the server, the accept() method returns a Socket through which the server can communicate with the client.

What is bind in socket programming?

Answer: Bind() function in socket programming is used to associate the socket with local address i.e. IP Address, port and address family. int bind(int sockfd,struct sockaddr *servaddr,int addrlength); … So, to provide an identification to a server, Bind () function associate sockets with IP address and port.

What is UDP socket programming?

Description. UDP socket routines enable simple IP communication using the user datagram protocol (UDP). The User Datagram Protocol (UDP) runs on top of the Internet Protocol (IP) and was developed for applications that do not require reliability, acknowledgment, or flow control features at the transport layer.

What is the difference between socket and outlet?

A socket is something into which something is plugged or fitted (also called a receptacle). An outlet is something that something comes out of. A light socket is called a light socket because a light bulb is inserted into it. … If you are in any doubt that context is not enough, just use light socket and power outlet.

Article first time published on

What is TCP and UDP?

TCP is a connection-oriented protocol, whereas UDP is a connectionless protocol. A key difference between TCP and UDP is speed, as TCP is comparatively slower than UDP. Overall, UDP is a much faster, simpler, and efficient protocol, however, retransmission of lost data packets is only possible with TCP.

What is socket pipe?

A socket is a fitting that simply goes over the end of a pipe. A 1″ socket end will fit on a 1″ pipe. These are extremely common. Many PVC couplings have socketed ends. A commonly used abbreviation for “socket” is “soc.”

Is socket and port the same?

Socket and Port are two terms used in computer networks. The difference between socket and port is that the socket is the interface of sending and receiving data on a specific port while the port is a numerical value assigned to a specific process or an application in the device.

What this function socket () does?

The socket() function shall create an unbound socket in a communications domain, and return a file descriptor that can be used in later function calls that operate on sockets. The socket() function takes the following arguments: domain. Specifies the communications domain in which a socket is to be created.

What is difference between socket and HTTP connection?

With sockets you go on the level lower and actually control the connection and send/receive raw bytes. HTTP connection is a protocol that runs on a socket. HTTP connection is a higher-level abstraction of a network connection.

What port is FTP?

FTP is an unusual service in that it utilizes two ports, a ‘data’ port and a ‘command’ port (also known as the control port). Traditionally these are port 21 for the command port and port 20 for the data port.

What is port networking?

In computer networking, a port is a communication endpoint. … It completes the destination or origination network address of a message. Specific port numbers are reserved to identify specific services so that an arriving packet can be easily forwarded to a running application.

What is port number of https?

By default, these two protocols are on their standard port number of 80 for HTTP and 443 for HTTPS.

How do you write a socket?

  1. Open a socket.
  2. Open an input stream and output stream to the socket.
  3. Read from and write to the stream according to the server’s protocol.
  4. Close the streams.
  5. Close the socket.

What is socket programming and input stream?

Sockets use streams to communicate. Streams consist of an ordered sequence of bytes. All TCP/IP communication in Java is done with streams. There are two abstract base classes that are used to create streams in Java. InputStream-used to receive data.

How do you implement a socket?

  1. Create a socket with the socket() function;
  2. Bind the socket to an address using the bind() function;
  3. Listen for connections with the listen() function;
  4. Accept a connection with the accept() function system call.

Is TCP blocking?

By default, TCP sockets are in “blocking” mode. For example, when you call recv() to read from a stream, control isn’t returned to your program until at least one byte of data is read from the remote site.

Is bind a blocking call?

bind() is a blocking call #241.

Is accept blocking?

If no pending connections are present on the queue, and the socket is not marked as non-blocking, accept() blocks the caller until a connection is present.

Is socket IO UDP or TCP?

From a browser client, socket.io uses either the http or the webSocket transport. Both http and webSocket are TCP connections, not UDP connections. So the browser client socket.io does not use UDP – it uses TCP.

What does a socket consists of?

A socket has three parts: protocol, local-address, local-port. Figure 1 illustrates the concept of a socket. The term association is used to specify completely the two processes that comprise a connection: (protocol,local-address,local-port,foreign-address,foreign-port).

What is socket Sock_dgram?

The datagram socket (SOCK_DGRAM) interface defines a connectionless service for datagrams, or messages. Datagrams are sent as independent packets. The reliability is not guaranteed, data can be lost or duplicated, and datagrams can arrive out of order.

What is the difference between socket bind and connect?

bind() associates the socket with its local address [that’s why server side binds, so that clients can use that address to connect to server.] connect() is used to connect to a remote [server] address, that’s why is client side, connect [read as: connect to server] is used.

What is Socklen_t in C?

socklen_t – an unsigned opaque integer type of length of at least 32-bits.

What is a plug called?

This type of connector is also known as a plug. A male connector can be recognized by the fact that, when it is disconnected or removed, the unshielded electrical prongs are plainly visible. The most common male connector is a two- or three-prong plug attached to the end of the cord for an electrical appliance.

What are the different types of electrical outlets?

  • 15-Amp Duplex Receptacle. In the U.S., most homes have a combination of 15-amp and 20-amp, 120-volt circuits. …
  • 20A Outlets. …
  • Switched Outlets. …
  • GFCI & AFCI Outlets. …
  • Tamper-Resistant Receptacle. …
  • Specialty Outlets. …
  • USB & Smart Outlets.